a diagram showing the analytical process of a lens system, including components like an input light source, a lens, a detector, and processing elements, with labels and arrows indicating the flow of light and information through the system.
Showreel (Click here) 👈

Featured Projects

Mixing 3D motion graphics with 2D effects can create some really dynamic and visually interesting animations. ✌️

AI Works

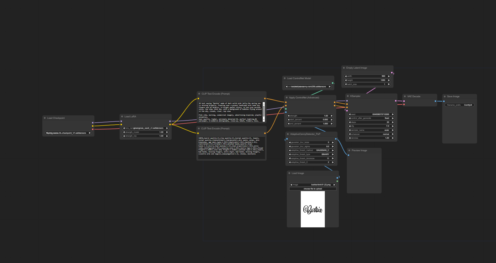
I can use ComfyUI to create my workflow. Here are my example works. ✌️Use a specific image to control the shape of certain parts.

Colorful digital artwork with pink and blue sky, floating clouds, green grassy hills, pink flowers, and the word 'Barbie' in pink 3D script in the center.

More AI style frames test

A toy figurine of a child with brown hair, sitting on a purple couch, using a smartphone. The room has orange walls with a wooden bookshelf behind, filled with colorful books and a small potted plant. A black floor lamp shines light on the child, and a plush orange and white cat stands on a purple rug on the floor. A small wooden side table with a potted plant is beside the couch.
Colorful assortment of sushi pieces arranged in a black tray, including various types of nigiri, rolls, and decorative garnishes.
Colorful, animated scene of a pink landscape with a stream of water, flowers, bubbles, and the word "Barbie" in pink cursive letters.
Colorful toy food set includes a bowl of ramen with vegetables, a fried egg, a drink with a straw, and vegetable-shaped toys on a wooden base.
Flow diagram for image processing with text overlay 'Barbie' against a white background.
Toy food bowl with noodles, bread, egg, and meat, surrounded by colorful toys against pink background.
A vibrant, animated landscape with lush green rolling hills, winding blue rivers, pink and purple flowers, and a pink "Barbie" logo in the foreground.

Interaction Works

Mixing 3D motion graphics with 2D effects can create some really dynamic and visually interesting animations. ✌️

Side-by-side photos of a young woman with blonde hair in an indoor setting, with decorative filter stickers including a pink hairbrush, a purple mirror, and a blue beauty product floating above her head. The woman is looking at the camera with a slight smile in the first photo and a neutral expression in the second.

Instagram filters

Blurred image of a rooftop at night with a chain of glowing lanterns or lights hanging in an arc.

Real-time scene composition

3D Billboard